0

Разделы

Переносной ручной терминал SINUMERIK HT 8

Переносной ручной терминал SINUMERIK HT 8 объединяет функции панели оператора и станочного пульта в одном устройстве, обеспечивая оператору полное управление и контроль над станками. Он может использоваться как дополнительная главная панель оператора или как вторая панель управления. Система безопасности обеспечивает безопасность рабочей зоны для персонала.

 


Особенности

Переносной ручной терминал SINUMERIK HT 8
  • Мобильность управления и контроля для оператора
  • Пиксельная графика 7.5" TFT цветной дисплей
  • Работа с сенсорными и пленочными клавишами
  • Кнопка аварийного останова 2 кнопки разблокировки для правшей и левшей
  • Вставка и изъятие во время работы без запуска аварийного останова(функции доступны только вместе с соединительным блоком PN Plus)
  • Жесткая, компактная и эргономичная конструкция

 


Дизайн

Переносной ручной терминал SINUMERIK HT 8

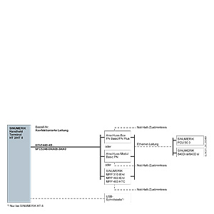
Кнопка аварийного останова и 2 кнопки разблокировки (три уровня) имеют по два канала. SINUMERIK HT 8 подключается через соединительный блок PN Basic/PN Plus для любого расположения на заводе или через соединительный модуль PN Basic для установки в электрошкафе через SINUMERIK PCU 50.3 к SINUMERIK 810D powerline/840D powerline.

 


Функции

Переносной ручной терминал SINUMERIK HT 8

SINUMERIK HT 8 работает по принципу «тонкого» клиента. Программное обеспечение операторского интерфейса инсталлировано на SINUMERK PCU 50.3. Связь Ethernet используется для передачи содержимого экрана с PCU 50.3 в HT 8 и ключевой информации с HT 8 в PCU 50.3. Дисплей HT8 в основном показывает тот же операторский интерфейс, который отображается на стандартных панелях оператора системы управления SINUMERIK.

Соединительный блок PN Plus может быть заменен во время работы.

Операторский интерфейс при необходимости можно согласовать (смотри раздел "HMI Open Architecture“).

 


Интеграция

Переносной ручной терминал SINUMERIK HT 8

SINUMERIK HT 8 может использоваться для:

  • SINUMERIK 810D powerline/840D powerline с SINUMERIK PCU 50.3

Обзор подключений для SINUMERIK HT 8

Информация об использовании, конфигурации и удлинении кабелей можно найти в разделе "Система соединений MOTION-CONNECT".

 


Технические данные

Переносной ручной терминал SINUMERIK HT 8

Заказной номер

6FC5403-0AA20-0AA0

Имя продукта

Ручной терминал SINUMERIK HT 8

Входное напряжение

24 В DC

Потребляемая мощность, макс.

15 Вт

Класс защиты по EN 60529 (IEC 60529)

IP65

Уровень влажности в соответствие с EN 60721-3-3

Класс 3K5. Конденсат и образование льда исключены. Минимальная температура воздуха 0 °C (+32 °F).

Относительная атмосферная влажность

 

  • Хранение

5 ... 95% при +25 °C (+77 °F)

  • Транспортировка

5 ... 95% при+25 °C (+77 °F)

  • Эксплуатация

5 ... 80% при+25 °C (+77 °F)

Окружающая температура

 

  • Хранение

-20 … +60 °C (-4 ... +140 °F)

  • Транспортировка

-20 … +60 °C (-4 ... +140 °F)

  • Эксплуатация

0 … +45 °C (+32 ... +113 °F)

Вес, прибл.

1.73 кг (3.81 фунта)

Размеры

 

  • Внешний диаметр корпуса

290 мм (11.42 дюйма)

  • Высота (включая поворотный регулятор)

126 мм (4.96 дюйма)

 

 


Заказные данные

Цена на сайте указана розничная в ЕВРО без учета НДС.Для уточнения цены и размера предоставляемой скидки - звоните или присылайте заявки

Заказной номерPGОписание продуктаЦена
6FC5403-0AA20-0AA0714SINUMERIK РУЧНОЙ ТЕРМИНАЛ HT 8 3072.95
6FC5403-0AA20-1AA0714SINUMERIK РУЧНОЙ ТЕРМИНАЛ HT 8 С МАХОВИЧКОМ 3222.02

 


Аксессуары

Цена на сайте указана розничная в ЕВРО без учета НДС.Для уточнения цены и размера предоставляемой скидки - звоните или присылайте заявки

Заказной номерPGОписание продуктаЦена
6AV6574-1AF04-4AA0270SIMATIC MOBILE PANEL 170, КРОНШТЕЙН ДЛЯ ВРЕМЕННОГО ХРАНЕНИЯ ПАНЕЛИ ОПЕРАТОРА НА СТЕНЕ 99.64
6AV6671-5AE01-0AX0270СОЕДИНИТЕЛЬНАЯ КОРОБКА PN BASIC ДЛЯ МОБИЛЬНОЙ ПАНЕЛИ MOBILE PANEL 177 PN 297.86
6AV6671-5AE11-0AX0270СОЕДИНИТЕЛЬНАЯ КОРОБКА PN PLUS ДЛЯ МОБИЛЬНОЙ ПАНЕЛИ MOBILE PANEL 177 PN 385.84
6AV6671-5BC00-0AX0270ЗАЩИТНЫЕ МЕМБРАНЫ ДЛЯ МОБИЛЬНОЙ ПАНЕЛИ MOBILE PANEL 277, 2 ШТУКИ В УПАКОВКЕ 93.28
6FC5303-0AA01-1AA0714МОДУЛЬ ДЛЯ ПОДКЛЮЧ. BASIC PN БЕЗ АВАР. ПЕРЕМЫЧКИ, С ПЕРЕКЛЮЧ., МОНТАЖ В ШКАФУ, ДЛЯ HT 8 И HT 2 307.07
6FC5348-0AA08-3AA0714SINUMERIK РУЧНОЙ ТЕРМИНАЛ HT 2 И НТ 8 СПИРАЛЬНЫЙ СОЕДИНИТЕЛЬНЫЙ КАБЕЛЬ ДЛИНА: 1,5M РАСТЯГИВАЕТСЯ ДО 3,5M 229.32
6FC5348-0AA08-4AA0714SINUMERIK РУЧНОЙ ТЕРМИНАЛ HT 8 TOUCHPEN С LANYARD 33.26
6XV1440-4BH20270КАБЕЛЬ ПОДКЛЮЧЕНИЯ MOBILE PANEL 177 PN, ДЛИНА 2 М 165.36
6XV1440-4BH50270КАБЕЛЬ ПОДКЛЮЧЕНИЯ MOBILE PANEL 177 PN, ДЛИНА 5 М 209.88
6XV1440-4BH80270КАБЕЛЬ ПОДКЛЮЧЕНИЯ MOBILE PANEL 177 PN, ДЛИНА 8 М 297.86
6XV1440-4BN10270КАБЕЛЬ ПОДКЛЮЧЕНИЯ MOBILE PANEL 177 PN, ДЛИНА 10 М 297.86
6XV1440-4BN15270КАБЕЛЬ ПОДКЛЮЧЕНИЯ MOBILE PANEL 177 PN, ДЛИНА 15 М 396.44
6XV1440-4BN20270КАБЕЛЬ ПОДКЛЮЧЕНИЯ MOBILE PANEL 177 PN, ДЛИНА 20 М 474.88
6XV1440-4BN25270КАБЕЛЬ ПОДКЛЮЧЕНИЯ MOBILE PANEL 177 PN, ДЛИНА 25 М 540.60