0

Разделы

Новое в SCOUT V4.2

В новой версии инструментального ПО SIMOTION SCOUT V4.2 внедрено большое количество улучшений по сравнению с предыдущей версией. Основной фокус был сконцентрирован на улучшении соединения с приводом SINAMICS S120, наращивании функциональность ПО и упрощении пользовательского.

Улучшенное соединения с SINAMICS S120

Были проведены значительные изменения в SIMOTION SCOUT, которые позволили улучшить соединения с приводом SINAMICS S120. Привода и другие компоненты системы автоматически интегрируются в проект. Соединение приводных объектов с технологическими значительно упрощено. Многие действия пользователю не нужно проводить, их делает система автоматически.

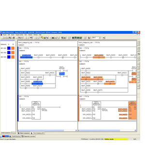
Сравнение программ на языках LAD/FBD, MCC и ST

Детальное сравнение программного кода теперь доступно на языках, Structured Text (ST), LAD/FBD и MCC (Motion Control Chart). Сравнение включает в себя сравнение в графическом виде и числовом, упрощая процесс написание проекта. Данное сравнение можно проводить, как в offline, так online режиме.

Унифицированное отображение

Отображение всех листов информации в системе стало унифицировано и упрощено. Значительно улучшились алгоритмы проверки данных, во время компиляции и загрузки. Теперь, если произошли какие-либо ошибки, система автоматически восстановит предыдущий, не поврежденный набор данных. Данные функции системы значительно улучшают работу для всех пользователей, она становиться простой, понятной и безопасной.

Одновременная запись параметров с нескольких контроллеров

Запись параметров проектов необходима для настройки и оптимизации проекта в целом. На текущий момент возможна запись данных одновременно с 128 контроллеров SIMOTION, подключенных по интерфейсу PROFINET.

Запись параметров технологических контроллеров

С новой функцией TO trace, все события происходящие с технологическими объектами могут быть записаны в реальном времени и отображены в хронологическом порядке.

Таблицы для просмотра данных

Новые таблицы для просмотра данных получили расширенные функции и диагностические возможности. Они позволяют отображать определенные переменные проекта (в том числе с различных устройств). Они представляют важные для пользователя данные в понятной и простой форме, в одном месте проекта. Контрольные значения, хранимые в таблицах, могут быть использованы для выполнения всеобъемлющих тестовых последовательностей быстро и легко.

Улучшена диагностика и выявление проблем

Новая функция такая как "Trace" в редакторе, позволяет сделать программирование простым и понятным, улучшая диагностирования программного кода.

Различные улучшения в программировании

Более четкое представление в общем программировании посредством различных улучшений, таких как отображение типа данных переменной, отображение текущего значения, при наличии соединение, отображение комментариев на указанном языке при наведении на переменную курсором.Отображение пользовательской информации, системной или ошибок  по-прежнему недоступно при работе с таблицами и областями ввода.Опция автоматического завершения пользовательских записей ("Auto-Complete") с автоматической коррекцией заглавных и строчных букв значительно увеличивает читабельность программного кода.

Простое соединение приводных входов/выходов

Детальное сравнение на языке (LAD)

 


Особенности

Новое в SCOUT V4.2
  • Экономия времени и увеличение надежности благодаря автоматической генерации телеграмм PROFIdrive для связи привода и контроллера.
  • Функции сравнения позволяют простым способом сравнивать программы.  Поэтому существующие программы легко переносить на другие платформы.
  • Выполнены значительные улучшения системы и диагностики ошибок.
  • Простое и быстрое программирование стало возможным благодаря значительным улучшениям в этой области.